Opening the Door to CIM with a Free Affirma Experience
Getting started with the Common Information Model (CIM) can often feel overwhelming, especially given its depth and industry significance. That’s why a free version of Affirma has been created—to provide a straightforward, no-cost way to begin exploring and working with CIM. Rather than requiring a full platform investment upfront, this offering allows users to immediately engage with the model, understand its structure, and start identifying how it can support their organization’s data and integration goals. It’s a practical, low-risk entry point into a much broader ecosystem.

Understanding the Common Information Model (CIM)
At its core, the Common Information Model (CIM) is about creating consistency in how complex utility systems are described and understood. It acts as a shared language for representing electrical networks, assets, and operational processes, enabling different technologies and teams to work together more effectively. Instead of siloed or inconsistent data definitions, CIM introduces a unified framework that improves interoperability, reduces ambiguity, and supports more efficient system integration across the enterprise.
Breaking Down the Structure of CIM
What makes CIM powerful is also what can make it intimidating—its structure is both rich and highly interconnected. The model is organized into key areas that each serve a specific purpose, forming a layered and extensible framework that can adapt to different use cases.
Core areas of CIM include:
- Core: Foundational classes and relationships that underpin the model
- Wires: Representation of network topology and electrical equipment
- Assets: Asset lifecycle, tracking, and management
- Extensions/Profiles: Specialized areas for operations, markets, and other domains
Together, these components create a cohesive model that reflects real-world systems in a structured and meaningful way.
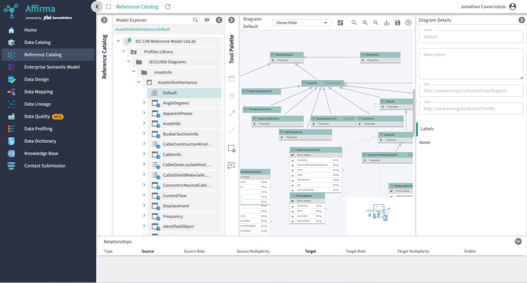
Exploring CIM with the Affirma CIM Viewer
The Affirma CIM Viewer transforms what could be a complex and abstract model into something far more approachable. Through an intuitive interface, users can navigate classes, examine attributes, and follow relationships between different elements with ease. This hands-on exploration makes it easier to understand not just what CIM contains, but how it actually works. Whether you’re new to CIM or looking to deepen your expertise, the Viewer serves as both a learning tool and a practical reference.

Looking Beyond the Viewer: Expanding Your Capabilities
While the CIM Viewer is a powerful starting point, it also provides visibility into the broader capabilities available within Affirma. As users become more comfortable with CIM, they can begin to explore additional modules that support more advanced needs—such as governance, validation, and integration—allowing organizations to scale their use of CIM over time in a controlled and effective way.
Learning Resources at Your Fingertips
To support continued growth, users gain access to a comprehensive knowledge base filled with detailed documentation, practical guidance, and proven best practices. This ensures that users are not just exploring CIM, but truly understanding how to apply it effectively in real-world scenarios.
Learn by Doing: Webinars and Guided Sessions
In addition to self-service resources, a series of webinars is available to help bring the concepts to life. These sessions go beyond theory, offering real-world context, demonstrations, and expert insights into how CIM can be applied in practice.
What to expect from the webinars:
- Clear introductions to CIM fundamentals
- Walkthroughs of the CIM Viewer in action
- Practical use cases and implementation insights
These sessions provide a structured and engaging way to build knowledge and gain confidence in working with CIM.
Get Started Today
Ready to take the next step? Getting access to the free Affirma experience is simple. You can sign up in just a few moments using the link below and immediately begin exploring CIM through the Viewer, learning resources, and upcoming webinars.
Click here to register and start your journey with CIM today.













